ФУНКЦИОНАЛЬНАЯ ВОЗМОЖНОСТЬ "Оборотно-сальдовая ведомость"
Функциональное назначение:
огналгплогибол
Инструкция:
Суммовой учет по МОЛ
На рисунке изображены задействованные объекты:
ВКЛ/ВЫКЛ суммового учета:
Как это выглядит в проводке см. 2 картинки ниже (1- без ручной правки 2 – движения с ручной правкой):
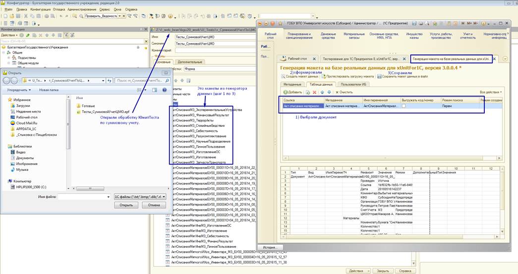
В папке с хранилищем есть ЮнитТесты для суммового учета см рис ниже:
В папке с тестами суммового учета лежит ДТшник со сформированными примерами документов для ЮнитеТестов. В дальнейшем его нужно будет использовать для тестирования после обновлений и доработок касающихся Суммового учета.
- Загрузить ДТ в базу, обновить конфигурацию до актуальной
- Запустить тесты.
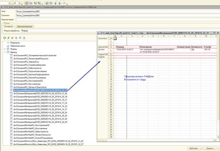
Для создания тестов использовались обработки:











