ФУНКЦИОНАЛЬНАЯ ВОЗМОЖНОСТЬ "Создание первичных документов для расчетов с контрагентами по Доходам"
Функциональное назначение:
В программе автоматизированы операции начисления дебиторской задолженности по оказанным учреждением услугам по основной и предпринимательской деятельности, в том числе по предоставлению в аренду имущества, по расчетам с родителями за содержание детей в детском учреждении, по дополнительному образованию. Ведется учет выполненных учреждением работ (НИР, ОКР). Работы могут быть многоэтапными. Предусмотрено оформление Актов сдачи-приемки работ, как по каждому этапу, так и по завершении работы в целом. Реализовано оформление счетов-фактур и автоматическое формирование Книги продаж согласно НК РФ и Правилам заполнения (ведения) документов, применяемых при расчетах по налогу на добавленную стоимость (утв. Постановлением Правительства РФ от 26.12.2011 № 1137). Предусмотрено выставление счетов на оплату, автоматическое списание прямых и накладных затрат по услугам (работам) на текущий финансовый результат. Полностью автоматизированы операции по зачету полученных авансов.
Инструкция:
**Документ «СПРАВКА – СЧЕТ»** 1
Загрузка счетов из системы «ЛИС»: 5
Загрузка счетов из системы «Анализ счетов»: 6
**Загрузка данных из анализа счетов** (упращенный вариант для пользователя). 11
Документ «СПРАВКА – СЧЕТ»
Раздел «Справка –счет»
Предназначен для выписки счетов на оплату товаров (работ, услуг) «Справку –счет» можно найти в пункт меню «Дополнительно» - «Учет услуг» - «Справка-счет».
После того как выбрали нужный пункт меню, откроется список документов
В окне списка документов есть панель инструментов:
в дальнейшем для работы мы в основном будем использовать следущие кнопки:
Для начала работы жмем кнопку «Создать», появиться новый документ для заполнения, где необходимо заполнить следущие поля:
Учреждение - выбрать учреждение, от лица которого оформляется счет
Контрагент - выбираются из справочника «Контрагенты»
Договор - выбрать договор с контрагентом-заказчиком.
КФО - Код вида финансового обеспечения.
Чекер
предназначен для аннулирования документа и все документы созданные на основании этого счета будут удалены.
В табличной части документа находим кнопку и вносим необходимый перечень оказанных услуг по данному счету.
В поле «номенклатура» указывается оказанная услуга – выбирается из справочника «номенклатура»
КПС – классификационный признак счетов выбирается из справочника
Поле «Ставка НДС», «КОСГУ» должны быть заполнены
Если наши реквизиты счета постоянны, и чтобы каждый раз их не набивать, можно в настройках системы по умолчанию прописать не обходимые реквизиты. Меню «Дополнительно» - «Настройка системы» - «Учет оказанных услуг»
После того как выставляется Счет на оплату, на основании его создается следующий пакет документов:
это Акт об оказанных услугах и СЧФ выданная. Для этого нужно нажать на кнопку «АКТ»
Если нам нужен только Акт, нажимаем «Создать акт выполненных работ», если нам нужны одновременно два документа Акт и СЧФ, тогда выбираем кнопку «Создать акт и счет – фактуру»
_________________________________________________________________________________________________________________
Примечание:
- Если отгрузка по счету идет не на полную стоимость, тогда в табличной части формы на создание документа в ячейке «Создать акт» нужно изменить сумму.
- Если поле «Дата документа» и «Номер первичного документа» ни чего не указать, то в Акте на вкладке «Дополнительно», (реквизиты первичного документа) присвоится текущая дата и системный номер документа (при условии если в «Настройках системы» не стоит чекер «Номер СЧФ совпадает с номером акта об оказанных услугах»)
_________________________________________________________________________________________________________________
Если СЧФ и Акт формируются не одновременно, а с интервалом, то для создания новой СЧФ нужно нажать кнопку «Отгрузка»
После того как будет сформирован пакет документов на отгрузку и документы на поступление д/с (Кассовые поступления, ПКО) по этому счету, на вкладке «Связанные документы» документа «Справка – Счет» мы сможем увидеть всю цепочку документов. Если нужно внести изменения в один из документов, нужно двойным щелчком левой кнопкой мыши(ЛКМ) щелкнуть по документу. После чего он откроется на редактирование. О наличие вернувшихся документов от Покупателей отмечаются в поле «Наличие» галочкой
двойным щелчком (ЛКМ)
На вкладке «Свод сумм» предоставлена сводная информация по Счету.
Кнопка «Печать»
выводит на печать только те документы, которые есть в дереве Справка-Счет (Счет, Акт об оказанных услугах, СЧФ, ПКО)
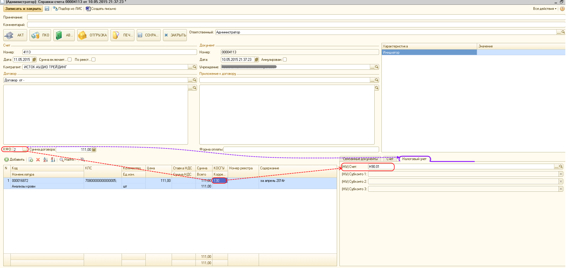
В связи с тем, что в программе 1С-8.2 был организован «Налоговый учет» в Справке-Счет было реализовано:
- при выборе КФО-2 подключается вкладка «Налоговый учет», где заполняются счета налогового учета (при условии, если в настройках учреждения установлено, что ведется налоговый учет)
- при заполнении поля «КОСГУ» кодом «130» автоматически заполняется налоговый счет Н90.01
- при заполнении поля «КОСГУ» кодом «180» автоматически заполняется налоговый счет Н90.01 и субконто
«Доходы (расходы), связанные с безвозмездным получением имущества, работ, услуг или имущественных прав»
В программе помимо ручного ввода документа существует возможность интегрировать документы из других систем: ЛИС и МИС.
Загрузка счетов из системы «ЛИС»:
В списке документов жмем кнопку:
, в открывшемся новом документе находим кнопку «Подбор из ЛИС», затем выбираем из списка-подбора нужный документ и жмем «Выбрать»
Документ заполнится в соответствии с тем, как он был оформлен в системе ЛИС. Дальше документ отрабатывается по схеме описанной выше.
Загрузка счетов из системы «Анализ счетов»:
Для загрузки счетов из МИС необходимо начать работу ч/з раздел «Реестр выставленных счетов».
В текущем разделе собираются даные о выставленных счетах и ответам по ним в расчете со страховыми компаниями.
Для этого находим меню «Дополнительно» - «Учет услуг» - «Реестр выставленных счетов» - выбираем.
Открывается список документов с выставленными счетами и ответами на них. Ответы с отрицательными суммами считаются отказами страховых компаний, а положительными - страховая компания повторно приняла счет на оплату.
Данный реестр можно заполнить двумя способами:
а) путем импорта из программы Медицинской системы нажав на кнопку «Импорт данных»
б) создание документа в ручную нажав кнопку «Создать»
Для импорта документов из МИС в меню раздела жмем кнопку «Импорт данных»
В открывшейся форме импорта нужно выбрать «Период» и нажать «Получить данные». Следующим шагом мы выбираем документы и жмем «Выполнить импорт».
P.S. Галочка «Загружать по данным ТФОМС до 31 января» -ставится для загрузке полученных ответов по выставленным счетам до 31 января 2015г. В связи с изменениями в ТФОМС в выключенном положении такие счета будут загружаться с пустыми суммами.
После чего создается новый реестр. Реестры могут быть вида: «Выставленные счета» и «Ответы на счета»
Вид реестра: «Выставленные счета» - выставленные счета страховым компаниям. Для этого вида реестра заполняется вкладка «Расшифровка доходов» счетами, загруженных из МИС. Для такого вида реестра автоматически создается документ «Акт об оказанных услугах»
Если в загруженном реестре имеется несколько строк с услугами по одному и тому же счету, а в документах Справка-счет (Акт оказанных услуг), нужно объеденить в одну строку услуги, тогда в меню «Дополнительно» - «Настройка системы» - «Учет оказанных услуг» нужно установить галочку «Сворачивать спецификациюдля КФО-7» и заполнить значение «Услуга по-умолчанию».
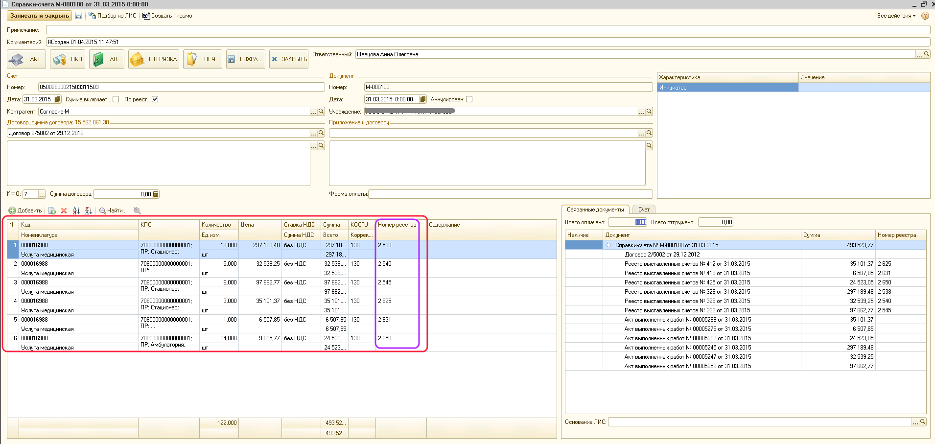
Справка-Счет загруженная из МИС имеет отличительный префикс в номере счета - «М» отличный от др. счетов, а также в документе устанавливается галочка «По реестру».
Если по одному и тому же счету было создано несколько реестров, то в списке «Связанные документы» они все отобразятся.
В табличной части документа счета есть колонка «№реестра» где видно, по какому реестру была создана строка.
Вид реестра: «Ответы на счета» - учитываются ответы страховых компаний на выставленные счета в виде отказа или принятие счета на оплату по отказам.
Для отрицательного ответа заполняется вкладка «Спецификация», при необходимости на данной вкладке можно скорректировать КБК и КЭК.
Если документ готов, нажимаем кнопку «Провести», результатом является заполнение вкладки «Проводки».
Загрузка положительных ответов. При включенной доп.настройки «Создавать акты вместо проводок».
По вкладке «Расшифровка доходов» из реестра в Справке - Счет будет автоматически создаваться документ «Акт об оказанных услугах» (галочка установлена и ответы имеют сумму больше нуля).
Или по вкладке «Спецификация» создаст только хоз.операцию (если галочка выключена).
P.S. На форме «Реестр выставленных счетов» есть кнопка создание документа «Акта», она работает только при включенной галочке в настройках. Настройка данной константы работает как для реестров с видом операции «Ответы на счета», так и для «Выставленные счета».
Дополнительные настройки системы для загрузки документов «Реестр выставленных счетов» из МИС:
«Удаление строк в таб. части справок счетов по № реестра». Если настройка выключена, тогда при загрузке нового реестра счетов, в Справке-Счет (которые уже имеются в системе) табличная часть сначала будет полностью очищена, а потом заполнится данными из реестра. Если настройка включена, тогда данные будут удалены/обновлены только по № реестра, который указан в табличной части Справке-Счет.
Загрузка данных из анализа счетов (упращенный вариант для пользователя).
Раздел предназначен для загрузки счетов от страховых компаний через программу Анализ счетов.
Получение перечня реестров
Перед загрузкой данных из программы Анализ счетов в конфигурацию БГУ оператор БГУ должен получить от сотрудника, работающего в Анализе счетов перечень реестров, которые необходимо отразить в бухгалтерском учете. Перечень требуется для корректной сверки загружаемой информации.
Загрузка данных из Анализа счетов в БГУ
Необходимо загрузить реестры в соответствии со списком счетов, предоставленных оператором Анализа счетов. Для этого открываем список ранее загруженных реестров: Дополнительно – Учет услуг – Реестры выставленных счетов.
Открывается список ранее загруженных реестров. Здесь отображаются документы двух типов: проведенные и не проведённые. Как правило, проведенные документы – это Ответы на счета. Не проведенными считаются выставленные загруженные реестры, по которым создан дочерний документ – Выставленные счета.
Для загрузки новых реестров нажимаем Импорт данных.
Указываем период, за который необходимо загрузить реестры из программы Анализ счетов, и нажимаем Получить список.
Появляется список реестров. В таблице указаны следующие данные о конкретном реестре:
- Номер реестра;
- Сумма реестра;
- Тип счета;
- КФО;
- Дата реестра (отражения в бухгалтерском учете);
- Код плательщика.
В колонке Импортировать отмечаем те реестры, которые необходимо загрузить. Перечень этих реестров мы должны были получить перед началом манипуляций от ответственного лица. Нажимаем Загрузить реестр.
После этого в списке реестров выставленных счетов появятся новые документы.
Для реестров с видом «Выставленные счета» будут созданы документы Справка-Счет, Акт оказания услуг, СЧФ с проводкой в Акте «Дт 205.31 – Кт401.10»
А на отказы по счетам в документе Реестр выставленных счетов, во вкладке Проводки, будут созданы проводки сторно «- Дт205.31 – Кт401.10» на ранее начисленные доходы.
Переотражение документов
Для того, чтобы переотразить имеющиеся документы, другой датой, нужно войти в Реестр, изменить дату и нажать кнопку Провести и закрыть. В результате данного действия в ранее созданных подчиненных документов (Акт оказания услуг, СЧФ) будет перенесена дата учета на новую дату, что касается «выставленных счетов». Так как по «отказам» проводки создаются непосредственно Реестром, то при смене даты Реестра изменится и дата проводки.
Список изменений в релизах:
1. Релиз № 1.0.53.4.02.000 от 12 ноября 2018 г.
Для процедуры формирования документа «Акт об оказании услуг» из документа «Справка-Счет» добавили счета 205.89 и 205.83 для КЭК 189 и 183.
2. Релиз № 1.0.52.6.01 от 18 июня 2018 г.
Исправили ошибку в документах «Акт» и «Справка счет» приводящую к дублированию порядковых номеров.
3. Релиз № 1.0.50.3.02 от 14 февраля 2018 г.
Планомерно адаптируем Систему для работы на СУБД Postgres SQL. В частности, обнаружили и нашли решение проблемы некорректной работы на Postgres документа «Справка-счет». Если у Вас уже используется указанная СУБД, в списке дополнительных настроек Системы включите чекер «Используется PostgresSQL server» и документ «Справка-счет» будет работать корректно.
4. Релиз № 1.0.48.6.03 от 20 декабря 2017 г.
Доработана нумерация документа «Справка счет», теперь при записи нового документа, где контрагент физ. лицо и не имеет пометку «Это ИП», такому документу будет присваиваться префикс номера «Н-» Доработана кнопка «Скрыть документы по населению», теперь кнопка скрывает документы по контрагентам физ. лицам, не ИП





























